Forum Discussion
Can't reduce timeline end in Storyline
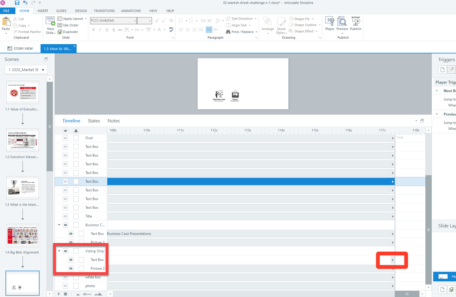
After building out a Storyline slide and timing objects to the narration, I discovered that I'm unable to reduce the timeline below 117 seconds. The audio file is less than 72 seconds, and all objects on the slide are set to "Show Until End."
I'm stumped. Please help!
7 Replies
- RenGomezStaff
Hi Peter,
Happy to help! Thanks for sharing that image and what you're running into. It seems there may be an element keeping the timeline from being reduced.
Are you comfortable with sharing your .story file for testing? You can share it publicly here, or privately with our support engineers here. We'll delete it when we find the culprit!
- PeterWard-c85b8Community Member
Thanks, Ren. I shared the file with support engineers.
- PeterWard-c85b8Community Member
Update: Articulate's support team looked at my file and discovered that I had somehow timed two objects within a Group differently. However, with the Group collapsed, there was no indication that this was the case. If you're experiencing something similar to what I experienced, check and see if you have any groups. If so, expand them and check the timing for the objects within.
Thanks for popping back in and sharing an update and solution, Peter :)
Glad you were able to identify the culprit.
- patricknoceraCommunity Member
Thanks Peter, this solved my problem.
Glad to hear Peter's solution was helpful, patrick!
Have a great weekend and happy developing! ✨- LisaMendez-0c49Community Member
This is so helpful and worked. Thanks for posting.