Forum Discussion

NazHusain's avatar
NazHusain
Community Member
4 years ago

Drag and Drop not working

Hi I am too new to Articulate Storyline and have spent 8-9 hours trying to figure out customized drag and drop feature. I cannot seem to figure it out. 

 

Prolem: Its a simple drag and drop, when a learner selects an item to be dropped in the correct dropbox, it stays there in the dropbox even in the second layer. The base layer works fine but the second layer is  not working whether I copy paste the triggers or create absolutely new triggers. Any help will be appreciated. 

1 Reply

  • Hello Sheena, 

    Thanks for reaching out! 

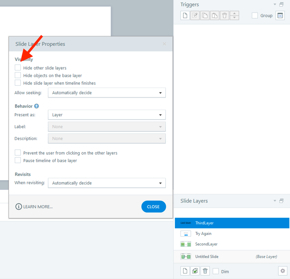
    I took a look at your project file and saw that the third layer in your slide was covering up any changes to the slide that happened in the second layer. A way to get around this was to uncheck the 'Hide other slide layers' option in the layer properties to make sure that the second layer was still visible even when the third layer was being shown on the slide. 

    I've attached an edited version of your project file so you can check how applying the changes above to your slides changes the behavior of the issue. 

    Let me know if you have any questions!