Forum Discussion

GokulBrindha429's avatar
GokulBrindha429
Community Member
4 years ago

An activity having score for each options, finally all the score should be combined

An activity is having five questions and each one is having 3-4 options. Each option should be assigned with separate value, 

Finally, all the scores should get the result. Is it possible, Help me out in that.

 

2 Replies

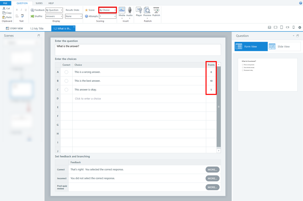
  • Storyline's standard Graded Multiple Choice questions let you assign different point values to each answer. 

    Note: You can turn off the Feedback if you don't want the program to immediately indicate if the answer was correct or incorrect.

    Use a standard Graded Results slide to score the answers. 

    You can find basic info about question slides and results slides in the User Guide: https://community.articulate.com/series/articulate-storyline-360 

  • Hi Judy,

     

    I followed the same which You have mentioned. Got the result of the Assessment. 

    Thank You so much.