Forum Discussion
Base layer not displaying
I've created a new course on Storyline and for some reason, when I click on a button to go to another layer, the base layer is not displaying.
In the timeline, none of the base layer items are hidden.
Has anyone any idea how i can fix this?
10 Replies
- PhilMayorSuper Hero
Is the base layer hidden on the layer properties? Or is the a background assigned to the layer or the Feedback master?
- HowiePearsonCommunity Member
The base layer isn't hidden on the properties. How do i check where the background is assigned to ?
- JudyNolletSuper Hero
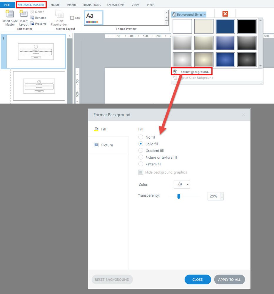
Check the FEEDBACK MASTER > Background Styles > Formal Background...
The Feedback Masters are used for layers, with the "Blank" Feedback Layout as the default for new custom layers.
To prevent hiding or dimming the base, be sure the background is set to "No fill."
- HowiePearsonCommunity Member
Thanks Judy but they are set to no fill.
- PhilMayorSuper Hero
check the same thing on the slide layer
- HowiePearsonCommunity Member
- MariaCSStaff
Hi, Howard.
Is there any way you can share the .story file so we can take a look at what's causing the base layer not to display?
- HowiePearsonCommunity Member
I can do this privately Maria
- PhilMayorSuper Hero
The layer should have the option for no fill, the base layer does not have that option
- HowiePearsonCommunity Member
Found it. That's it fixed. :-)
Related Content
- 11 months ago