Forum Discussion
Disable Mouse Click Sound?
I'm having problems searching the forums, so I hope I'm not asking a redundant question here, but is there any way to disable the noise that Storyline inserts when you do a screen cast and have it record mouse movements. There doesn't seem to be a way to do this. Thank you!
39 Replies
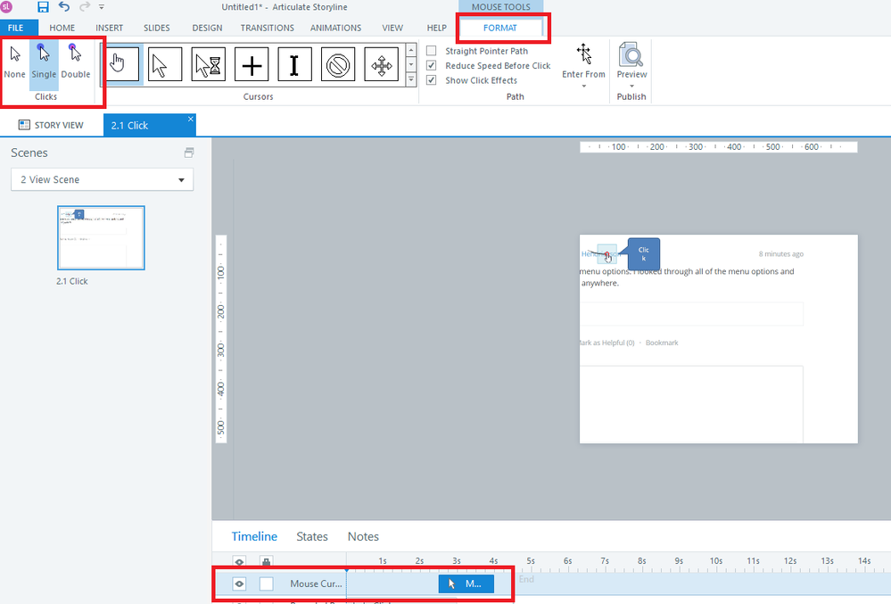
- Hi Nathanael, and welcome to Heroes! - There is a great tutorial here on using the mouse cursor, and I copied below the information on disabling the "click" sound: - Changing or removing the mouse clicking sound- When the mouse reaches the end of its path, it can play a single click or double-click sound, or you can omit the clicking sound if you prefer. Here's how to set your preference: - Select the mouse cursor on your slide.
- Click the Format tab.
- Choose None, Single, or Double from the Clicks section of the ribbon:
 - Also, for searching the forums, I use the method described by Adrian here. - BarbaraGeldertCommunity MemberWhen I try this, there is no format selection available. I went through all my options and never saw the mouse show up. 
 
- NathanaelEoffCommunity MemberHoly Moly! I can't believe how easy that was. Sometimes I feel like I look for things to be harder than they actually are because I don't expect a program to be as easy to use (and still be awesome) as Storyline. Thank you!!! 
- Happy to help!  
- PhilIngram1Community MemberThanks so much I have been looking for this for months thanks to you both  
- Glad that this thread was able to help you out and I just wanted to welcome you to Heroes Phil! 
- PharahJean-P387Community MemberHow about disabling them during screencasts? I hear a mouse clicking sound when moving the scroll bar left or right. When I click on the Mouse on the Timeline, the Mouse Format tab does not show up for me to be able to disable that sound. I also unchecked the "Show Mouse Cursor" when I tried to reinsert the recording. The clicking sound is still there. Please help. 
- ChristineHendriFormer StaffHi Pharah, There's an article specific to this content that I wanted to share with you: Want to turn off the click sounds for mouse events in screen recordings? Here's how: - Record your screencast and insert it into your project as step-by-step slides.
- Go to a slide where there is a click event and select the mouse object on the slide.
- Go to the Mouse Tools Format tab on the ribbon and click None.
  - Repeat steps 2 and 3 for all click events that you want to silence.
 Now, this may not function the same way if it's a single video - I'd recommend inserting in the same fashion as described above. Do you not see an option for the Mouse Tools Format when following those instructions? Thanks! - BarbaraGeldertCommunity Member- WendyFarmerSuper HeroHi Barbara On the slide with the recording - select the mouse cursor in the timeline
- click Format tab and you will see the options in the top left
- Select None to turn off mouse clicks
 
 
 
- SusanDumasCommunity MemberHi Is it possible to change the mouse format as described above for all slides at the one time or does this change have to be made on each individual slide? Regards Susan 
- Hi Susan, - This change has to be made on a slide by slide basis. 
- WayneVermillionCommunity MemberChristine, in answer to the last question in your post of June 23, I do not see the Format options when I click the mouse element in the timeline. I do see Format when I click other items in the timeline, but not for the mouse. I've just checked for Articulate Storyline software updates, but apparently this new purchase is up to date. Ideas? As a work-around to eliminate the mouse click sound, I've hidden the mouse cursor completely on its left (eye is now closed), but I'd like to display the mouse moving silently. TIA, Wayne 
Related Content
- 3 months ago
- 6 months ago
- 2 years ago