Forum Discussion
Incorrect title on Articulate 360 Review Site
When I publish a file to the review site, and if that file was once titled something different, the Review site displays the original name. This happens even though I have said to publish a new item and given it a new name.
It is apparent if you view it on a phone (or other mobile device?).
See the attached image. You can see in the top area (with white background) the correct name. But the black screen shows an old name (that this file was built from). Here is the direct link: https://360.articulate.com/review/content/b596afb9-b218-4989-9219-57564540b1c4/review
6 Replies
- RonPricePartner
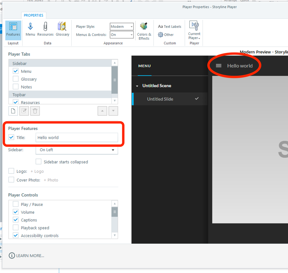
There are actually 2 different places you can "title your course" One is the name of the file and the other is the title you want displayed.. The Title that appears above the Play Icon is the Displayed Title - it is edited in the player settings. They are usually the same unless they have been previously edited.
- AmyNicholson-76Community Member
Hmm - good to know. But, the title box was unchecked and I have never checked it. So SL put the title in there automatically from a previous version of the file.
I checked the box and deleted the title so that the field was blank. Then I unchecked the field, saved the file, and republished it. Now, again, the black area shows a title but this time it is the name of the file itself (which is not the name of the published activity).
When I checked the Player menu, sure enough LA had inserted that title there.
Attaching more images.
- RonPricePartner
The Title box being unchecked will keep it from being on the top of the slides. However, if you first slide contains media, Browsers will force the Play Icon and Cover Page to appear at the start of the course. The Title is part of that overlay. If your opening slide did not contain audio, for example, you would not see this.
- AmyNicholson-76Community Member
Hi Ron - that makes sense, but my opening slide does not contain audio. It does contain animation. Perhaps that's what is forcing the title overlay?
Thank you for your replies.
Hello Amy,
Happy to help!
I can confirm two things for you:
- The name of the title that appears along with the giant play button is the title that you set for your course in the Player settings.
- The reason why you're seeing the play button appear at the start of your course is because your browser is implementing a policy that prohibits audio or video from automatically playing. You can read about this policy here. The course title will be displayed along with the play button regardless if you have this option unchecked in Player settings.
You can enter a single space character as the course title if you don't want anything visible when the play button appears, or you could manually enter the correct name that you want shown in the 'Title' box right before you publish.
Let me know if you have any questions!
- The name of the title that appears along with the giant play button is the title that you set for your course in the Player settings.
- AmyNicholson-76Community Member
That is good info and a nice tip, thank you. FYI - there is no audio or video, though there is an animation - perhaps that counts as video. Thank you, Joe!
Related Content
- 11 months ago
- 11 months ago