Forum Discussion

MikePettigrew's avatar
MikePettigrew
Community Member
3 years ago

Issue with activity showing both Correct and Incorrect Feedback layers

Hello,

I am wondering if anyone else has experienced the same issue with both the Correct and Incorrect answer boxes showing simultaneously upon completion of a trigger for both graded and freeform questions.

I am building some technical training and showing learners a new CRM system and having them click through for some immediate feedback, I also show them a hint 10 seconds in if they are struggling, as this process will be new to them.

However, when users select the correct hotspot, it shows both the correct and incorrect feedback slides, rather than just the one I have setup with my triggers.

I have added an example .story that demonstrates this, could anyone point me in the right direction of a tutorial or otherwise please? I have looked around and I can't see it referenced anywhere. It happens for a millisecond but my SME's have pointed it out to me also, so no doubt our learners will see it and it will confuse them too.

6 Replies

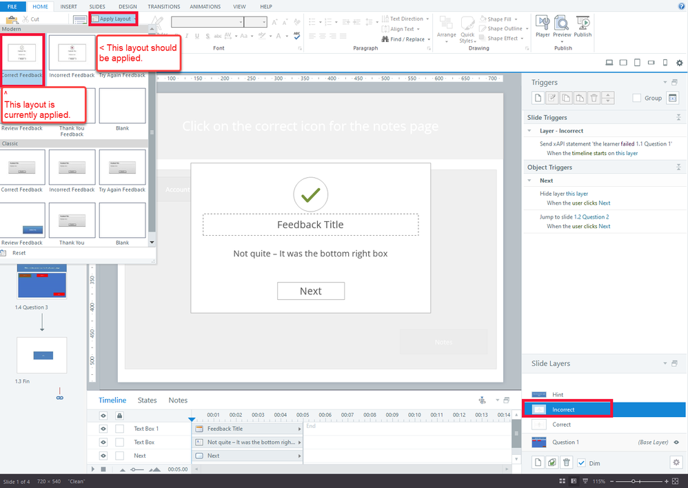
  • Here's what I see: the Incorrect layers on questions 1 & 3 have the Correct Feedback layout applied. That's why the green checkmark shows up along with the incorrect-feedback text. 

    To correct this, just apply the Incorrect Feedback layout to the Incorrect layers.

  • MikePettigrew's avatar
    MikePettigrew
    Community Member

    Amazing and thank you for your response Judy

    In the course I've built I have gone through every slide and checked this has been applied - I have only applied it by right clicking and applying the layer to the slide (Obviously this just takes the template and doesn't set is as complete/incomplete.) so I can see where I was going wrong now.

    Very much appreciated once again, this is a great help!

  • MikePettigrew's avatar
    MikePettigrew
    Community Member

    Hmmm. No, it works the same way the same even after those layers are correctly applied.

    It still appears to be doing the same thing - If a user gets a question correct, it flashes the incorrect layer very quickly before it transitions to the next question.

    It's very quick, but it still happens. Do I perhaps need to do something with the timeline or layering? I've played with a few different settings and I can't get it to stop doing this.

    • MikePettigrew's avatar
      MikePettigrew
      Community Member

      I believe I have found a solution to this now - Because I only want one layer to show depending on their answer, I think it's conflicting in some way because it wants to show every layer before continuing. I have instead used one layer for correct and instead added a slide for incorrect.

  • I misunderstood the issue. I thought you meant that both layers were somehow showing as soon as the user clicked the correct answer. That's why I thought that correcting the layout would solve the problem. 

    Looking again at the issue of the incorrect layer showing right before the transition to the next slide: It's doing what you programmed it to do.

    • There's a trigger that shows the Incorrect layer when the user clicks outside the hotspot. 
    • When they click the Continue button on the Correct layer, that's outside the hotspot, so the Incorrect layer shows.

    Via Slide Layer Properties, there are two simple ways to prevent that click from registering.

    • Select the checkbox "Prevent the user from clicking on the other layers." (The "other layers" includes the base.)

    • Present the layer as a Dialog (aka modal) layer. That automatically prevents the user from clicking the base. (It also pauses the base, so the Hint won't show.)

  • MikePettigrew's avatar
    MikePettigrew
    Community Member

    This is perfect and now works exactly as I need it do.

    This has saved me a couple of hours of remaking some of the material I had built already with a workaround, so very much appreciated Judy, you truly are a hero!