Forum Discussion
CherylPenn
4 years agoCommunity Member
Treasure hunt - layer, list, variables
Hi,
I want to know how the Items Needed menu was created in this treasure hunt.
https://community.articulate.com/e-learning-examples/storyline-360-treasure-hunt-game
Can someone tell me what I...
DanielCanave618
4 years agoCommunity Member
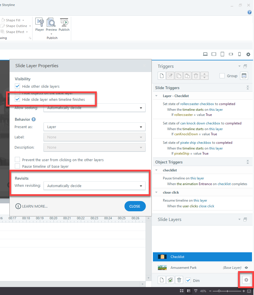
Hi Cheryl. Not sure if you are still in need of some help, but I've attached a series of screenshots and a SL file that (hopefully) will provide the insight you're looking for.
Thanks,
Related Content
- 12 months ago
- 9 months ago
- 12 months ago
- 12 months ago