Forum Discussion

EulalieLEFEV330's avatar
EulalieLEFEV330
Community Member
4 years ago

Background color issue when integrate Storyline in Rise

Hi, 

I'm facing a background color issue while adding storyline in Rise. Rencently there is a black frame showed up and it doesn't exist before (see in image attached). 

I already changed features in "Player" with ;odern player style and colors & effect in "Light". However there still have a black frame behind. 

Any idea on how to remove this black background color ?

 

Thank you in advance

Bests,

Siyuan

1 Reply

  • Hi Siyuan!

    Thanks for reaching out!

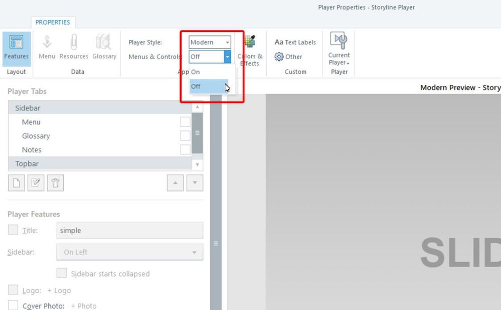
    If you aren't using the Menu & Controls for your Storyline project, you can turn this off in the Player Properties, which should help remove the black background when inserted as a Storyline block in Rise.

    Let us know if you still see the black background, and we'll look into this further.