Forum Discussion

DanielAlbarran's avatar
DanielAlbarran
Community Member
3 years ago

Can I duplicate Try Mode to use it as Test Mode? Can I adjust the parameters of an already created Test Mode in a software simulation?

Hi, I created a Try Mode Scene (two or three slides) and then duplicated again and again the last slide to insert a lot of  screenshots that my client gave to me as separate files. I´d like to use this Try Mode Scene as a basis for a Test Mode, to avoid inserting my client´s screenshots again. Is that possible, or should I insert again the screenshots?

And another issue: When I create a Test Mode scene, it asks me to choose the number of attempts (1 to 10 or infinite). First time I chose infinite, but now my client wants three attempts or jump to the next slide. Is it possible to choose another number of attempts, or should I create another Test Mode from scratch?

Thanks

4 Replies

  • Hello Daniel,

    Thanks for reaching out! 

    You can re-use your screen recordings to generate Test Mode slides by clicking on the Record Screen button shown here: 

    Any screenshots that you previously inserted manually will have to be re-added again once the Test Mode slides are generated. 

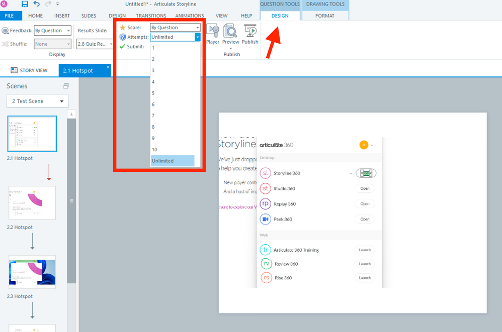
    To adjust the number of attempts in a Test Mode scene, go to the Design tab under Question Tools and change the Attempts field to your desired value.

     

    Hope this helps!

  • Thanks, the attempts issue is fixed with your hint.

    I tried copy and paste the slides from Try Mode into Test Mode, but the test functionality doesn't get applied, I guess I would need to modify the triggers (and not sure if it is possible to replicate the test functionality into pasted slides). 

    Thanks again.

    • DanielAlbarran's avatar
      DanielAlbarran
      Community Member

      Ah, I just remembered this option, I think it will help me to transform practice slides into question slides. 

  • Great, Daniel! Thanks for sharing in this thread for others in the community

    If anything else comes up, please feel free to reach out in this thread. 

    Happy (almost) New Year! ✨