Forum Discussion
Text Entry Field, "Enter" Key
Hopefully this question isn't too amateur!
I am building a "try it" software simulation. I want the user to enter some text and then click on a hot spot on the screen. I don't want them to be able to advance to the next slide by hitting the "Enter" key. I want to make sure they click the hot spot after entering the correct text. Is there some way of preventing the "Enter" key from advancing the user?
Thanks in advance for the help.
28 Replies
- JeanetteCere817Community Member
Thanks Ashley. I am not using survey slides and I am aware of the variables that are created with text entry.
Do any of your suggestions enable me to do the following?
1. Submit a data entry field with a hot spot instead of a keystroke on a graded slide.
2. Submit a data entry field with a hot spot instead of a keystroke on a regular slide (not graded or survey slide).
3. Submit a data entry field with any key on a regular slide (not graded or survey slide).
thanks,
Jeanette
Hi Jeanette, thanks for detailing those options!
Option 1 is definitely possible, and I've attached a sample file you can use as a guide.
Options 2 and 3 could be possible, but I'd like to know more. When you say you want to "submit" the data entry field on a regular slide, what does that mean?
- Do you need to access that data?
- Do you need to recall it later in the course?
- Do you simply want to jump to the next slide?
- JeanetteCere817Community Member
Thanks Alyssa. answers below:
In most cases, I would need access to the data and would want it to appear on the next slide. For example, if I were simulating a transaction where the learner enters the title of a report, then immediately clicks Save (no keystroke to enter the title) I would want what they have just entered to display on the next slide.
Ah, that makes sense! You can set that up using a variable reference, no graded or survey slide needed.
I made a few changes to the file I attached in my previous post:
- I removed the freeform text entry slide, so now it is a "regular slide."
- I added a second slide with a variable reference.
Have a look, and let me know if this will work for you!
- JeanetteCere817Community Member
Thank you Alyssa. I think this will work!
Two more questions:
1. If I want to display that text later in the course, I can use the variable reference, correct?
2. Is there a way to do this on a graded slide? Using my example again, if I want them to enter the name of the report and award points regardless of what they enter, is that possible?
Great questions, Jeanette!
- Yes, you'll want to use these steps to create a variable reference. That will display the text later in the course.
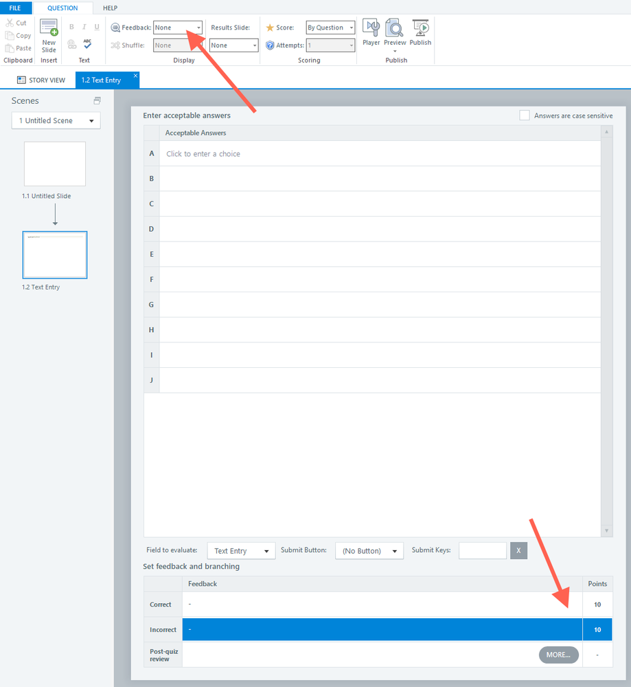
- A graded slide will require you to define acceptable answers, and it sounds like you want to award points for anything the learner types as an answer. You may be able to make it work by selecting Feedback: None and using the same point value for correct and incorrect answers.
- JeanetteCere817Community Member
Thanks for the info Alyssa.
You've been very helpful!
You're welcome, Jeanette. Happy I could help!
- MartaBurda-StysCommunity Member
Hi Vincent, thanks for the tip but I found out that the answer is submitted when I press enter for the second time - because of the size of the box. Ok, I can create a trigger to avoid that and the first enter will submit the answer but then I'm still left with this scroll on the slide - how can I get rid of that?
Please find attached a screenshot of the original text entry box created by SL, scroll on the slide after I changed the size of the text entry box and story file itself.
In the past I used to change the size of the text entry box (made it smaller) all the time and I didn't gat any scrolls - why did I get it now? I was recording demo moodle site - is the site uncompatible with SL recoring tool and creates weird problems?
Thank you for your help!
Kind regards,
Marta
Hi Marta!
Thank you so much for sharing these screenshots and the story file!
I've shared them with our Support Engineers and started a case on your behalf. You'll hear from our team shortly.
Related Content
- 2 years ago