Forum Discussion

ChrisMcAlpine's avatar
ChrisMcAlpine
Community Member
3 years ago

How can to create a graded question, weighting answer and no correct response (all correct)

Hi,

I am trying to develop a competency framework self-assessment tool in storyline. I need to create a graded question that has a weight/score per response/choice but does not have a correct answer. The questions then need to be tabulated in the results page. I have tried to use a survey, but it does not give scores for each answer.  I have tried to use Pick One but this did not interact with a results slide. 

Please help, if you can :)

1 Reply

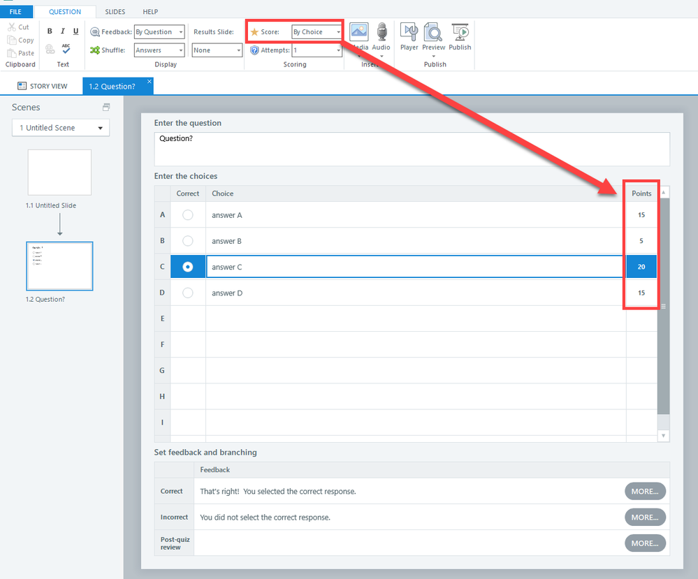
  • With a multiple-choice question, you can assign different point values to each response. 

    I suggest you use that built-in functionality. Mark whichever response has the highest total as "Correct."

    You don't have to show "Correct" or "Incorrect" to the user. Just steer them to the feedback you want to show.

    If you're giving immediate feedback, you can do this:

    • Create a "Final Feedback" layer with whatever content you want to show. This layer could show different objects and/or different states based on which response was selected. 
    • Apply a blank layout to the "Correct" and "Incorrect" layers.
    • Add a trigger to the "Correct" and "Incorrect" layers that shows the "Final Feedback" layer when the timeline starts. 

    Note: Another option is to put the appropriate feedback on the "Correct" and "Incorrect" layers. But using the above method means you only have to edit one layer. 

    If you're just using a standard Results slide, you can redesign/reprogram that slide in a similar way. 

    This post might help if you want to create a custom solution: TIP: Track Responses to Custom Questions or Surveys - Articulate Storyline Discussions - E-Learning Heroes