Forum Discussion

JakeHermiston's avatar
JakeHermiston
Community Member
5 years ago

Multiple choice question with multiple answers with different value

Hey,

I am build a module now and wondering if it is possible or if someone could lead me in another way on the final quiz to have a multiple choice question with 4 answers and each answer has a different value from 1-4, so each answer is "correct" but depending on the answer they give they would receive a higher mark for that question. All the questions will be in this format if possible.

 

1 Reply

  • Hi, Jake,

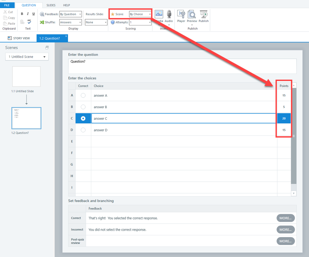
    It's easy to create a graded question with different values for each answer. Just set the Score field to By Choice. As shown in the image below, that will add a Points column to the Form View of the question.

    Note: You still have to designate one of the answers as correct. For example, in the image above, the correct answer is the one with the highest point value. 

    There are a couple ways to adjust the question slide if you don't want people to see an "incorrect response" message:

    • Select None in the Feedback field. That will delete the Correct and Incorrect layers.

    Note: You could still provide feedback during a quiz Review. To add a Review layer, enter text in the Post-quiz review field at the bottom of Form View.

    OR

    • Edit the text in the Incorrect layer as in the example below: 

    OR

    • To always show the Correct layer, do this: Delete all the text on the Incorrect layer. Delete the Continue button. Add a trigger to show the Correct layer when the timeline of the Incorrect layer starts. An example of this is shown in the image below:

    Get one question slide set up to work like you want, and then duplicate it for the other questions.

    Good luck!