Forum Discussion

ZachHall's avatar
ZachHall
Community Member
2 years ago

Quizmaker - Feedback Summary at the end of test not "by question"

Is it possible to not have feedback when a user is taking the test, but rather, only see feedback after they have completed the entire test?

Like a results summary slide that could link them back to each question showing which were correct and incorrect?

I'd like them to be able to complete a test without interruption and when completed be able to review their test with the feedback on each question.

2 Replies

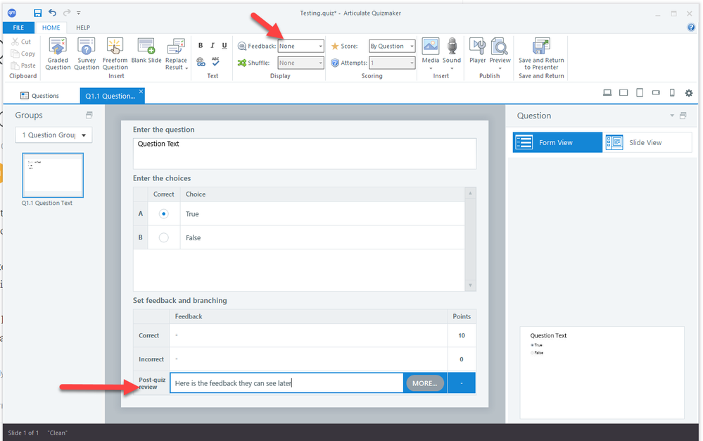
  • You can choose "None" for the feedback and you will still have the option to provide the post quiz review feedback

  • ZachHall's avatar
    ZachHall
    Community Member

    Oh geez! That was right there and I missed it. 

    Thank you!  I am a bit embarrassed I didn't see that.