Forum Discussion

CarlyMojica's avatar
CarlyMojica
Community Member
2 years ago

Quiz Setup

I am in a 30-day trial for Articulate Storyline 360... considering abandoning the supremely frustrating Adobe Captivate ship. Here's what I'm trying to do that I can't figure out how to do in Captivate 12.

I am creating an ergonomics training for a client, and instead of a quiz at the end, they want a self-assessment where the user answers a few questions about their work tasks and setup. The idea is that we can identify people who need a health and safety professional to follow up with them and do a more in-depth analysis of their situation. Each question should not show a user if the answer is right or wrong (because there is no right/wrong if you are in pain, can't perform your work tasks correctly, etc.).

I need a way to provision the "quiz" (self-assessment) so that the scores do not reflect poorly on the learner but I can still get reporting if the user answers in the negative on one of the self-assessment questions.

Can someone tell me if this is possible in Storyline 360?

 

13 Replies

  • It sounds like you could use Survey questions, such as Likert scales for indicating their level of pain. To get the survey responses sent to the LMS, be sure to include a Results slide. 

    One drawback to Likert survey questions: You can't provide feedback to the user that's based on their responses.  To do that, you'd need custom questions.

    Here's a post about tracking customs questions for use within a course: https://community.articulate.com/discussions/articulate-storyline/tip-track-responses-to-custom-questions-or-surveys 

    • CarlyMojica's avatar
      CarlyMojica
      Community Member

      I believe I'd need custom questions. I want the user to be routed to two different slides, depending on how they responded. If they have problems that need to be investigated, I want to route them to an instruction slide that tells them how to report their issue. If they do not have problems, they should be routed to a slide that tells them no further action is required. I will check out what you sent about custom questions. Thank you!

      • JudyNollet's avatar
        JudyNollet
        Super Hero

        FYI: Depending on how you want to set up your questions, you may not need custom questions. Here are the types of Survey Questions: 

        • If you use Pick One or Pick Many questions, you can check which button is in the Selected state.
        • If you use Short Answer or How Many survey questions, you can check what the value of the entered variable is.

        You could use the state or value info in a trigger condition that steers the user to the appropriate slide. That's also how the tracking and branching is done for custom questions.

        For other types of survey questions, the program just isn't designed to allow you check states or variables. The only way to get those responses is to submit them to an LMS. (Or use JavaScript.) 

  • CarlyMojica's avatar
    CarlyMojica
    Community Member

    The pick one option would work for my survey questions. I read through the demo training module you provided on tracking responses and the articles you shared. I think what I'll do is create Pick One survey questions, rate the "positive" answer as 2 points and the "negative" answer as 1 point. The total passing grade (I assume there's somewhere to assign a passing score) would be the sum of the 3 negative answers (3 points) with a total possible points being 6. That way everyone will pass, but if the user has a score of anything below a 6, the LMS would tell us who those people are so we could follow up. To generate the custom slide flow based on their answers: if the user scores a 6, I'll show a slide layer that tells them no further action required. If they get anything below a 6, I'll show a slide layer asking them to file a risk assessment. 

    • JudyNollet's avatar
      JudyNollet
      Super Hero
      Carly Mojica

      The pick one option would work for my survey questions. I read through the demo training module you provided on tracking responses and the articles you shared. I think what I'll do is create Pick One survey questions, rate the "positive" answer as 2 points and the "negative" answer as 1 point. The total passing grade (I assume there's somewhere to assign a passing score) would be the sum of the 3 negative answers (3 points) with a total possible points being 6. That way everyone will pass, but if the user has a score of anything below a 6, the LMS would tell us who those people are so we could follow up. To generate the custom slide flow based on their answers: if the user scores a 6, I'll show a slide layer that tells them no further action required. If they get anything below a 6, I'll show a slide layer asking them to file a risk assessment. 

      Survey questions don't have right or wrong answers. Hence, they aren't graded, and there are no built-in variables with a passing score or the user's score

      If you score Survey Pick-One questions with custom programming, you'll also need special programming to send that score to the LMS (https://access.articulate.com/support/article/Storyline-360-How-to-Send-the-Value-of-a-Variable-to-an-LMS ). 

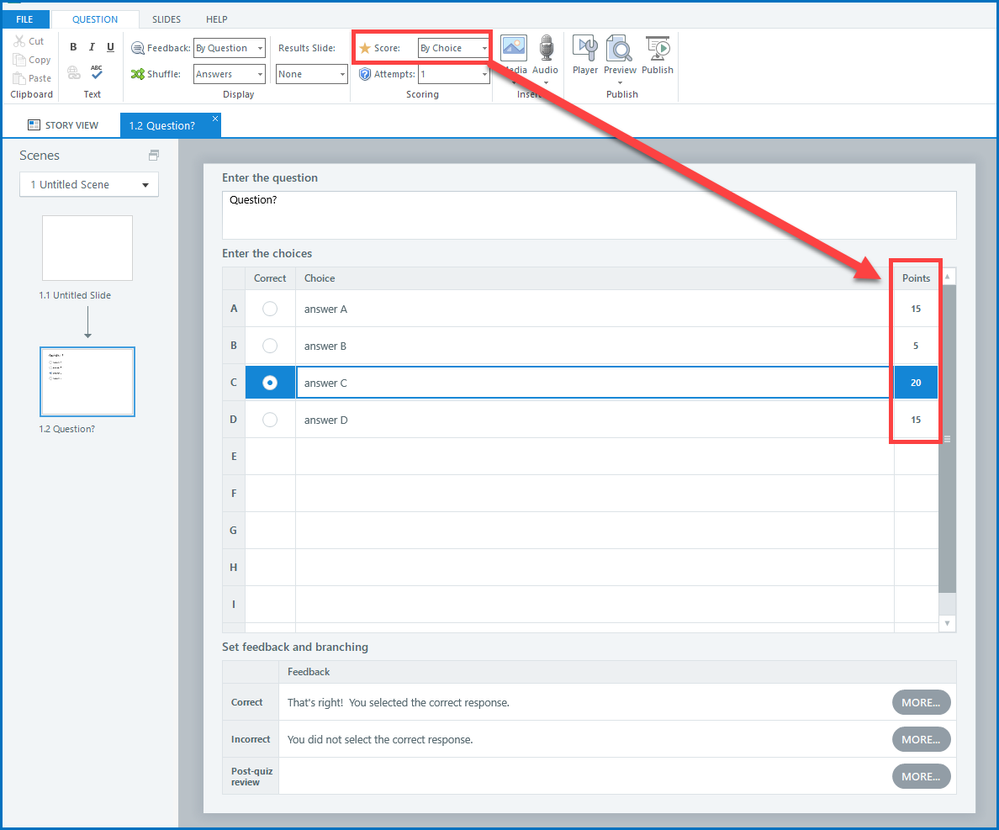
      Since you do want the "self assessment" info reported to the LMS, here's another option: use Graded Multiple Choice questions with some special settings. 

      Set each question to Score By Choice. That allows you to assign a point value to each answer.

      Set the Feedback for each question to None. With that setting, the program won't show Correct and Incorrect layers when the user submits the question. 

      Also use a Graded Results slide. You can edit the base, Success, and Failure layers so the slide only shows the information you want the users to see. 

      • CarlyMojica's avatar
        CarlyMojica
        Community Member

        One more question... 

        If I want everyone to technically pass... so the lowest score (3) is still considered a success, will I be able to get the "failure" layer with the custom message (you need to follow up with a risk assessment) to pop? They would have to "fail" to get the failure message, right? 

        If so, perhaps I need to dig deeper into how to get the non-graded score I added custom to show in the LMS. 

  • CarlyMojica's avatar
    CarlyMojica
    Community Member

    Ah, gotcha! I added in custom variables to the survey questions but was struggling to send those responses to the LMS. I like this option you outlined. Will give it a go. Thanks for all the help!