Forum Discussion
HloseCLAIR
2 years agoCommunity Member
variables end of quiz
HI
i have a 4 questions quiz and the variable "total & percentage" is wrong at the end. It should be 100% if you pass but it marks 75%. I assume i have an issue with the variable but don't know how to resolve it
1 Reply
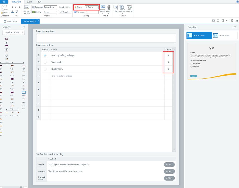
- JudyNolletSuper Hero
The problem is in Question 4. You've got it set to Score: By Choice, and the 10 points are assigned to the wrong answer.
Change that question to Score: By Question (like the others are), and the program will switch back to giving the 10 points for the correct answer.
Related Content
- 12 months ago
- 12 months ago
- 12 months ago
- 12 months ago
- 12 months ago