Forum Discussion

DarrylPalaub492's avatar
DarrylPalaub492
Community Member
3 years ago
Solved

Disable dragging a video seekbar in Storyline 360

Hi everyone! Just wondering if there's a way to disable the seekbar dragging functionality of an inserted video in the storyline.

Please see attached screenshot file for reference.

Thanks in advance!

  • Hi Everyone! I did some JavaScript to make this work by simply adding an Execute JavaScript when the timeline starts Trigger.

    These are the JS codes:

    // One liner function:
    const addCSS = css => document.head.appendChild(document.createElement("style")).innerHTML=css;

    // Usage:
    addCSS(".video-seekbar {display: none;} .modern-video-controls .video-controlbar {height: 50px !important;}")



    Thank you so much, everyone!

22 Replies

  • If you cover the video controls with a 99%-transparent shape, the user won't be able to use the controls. (That's transparent enough that it won't be visible, but it will prevent clicking the controls.)

    FYI: You can hide that shape when the video is done so the user can access the controls for replaying. 

    • DarrylPalaub492's avatar
      DarrylPalaub492
      Community Member

      Hi Judy, thanks for this but if that's the case, the seek bar is still accessible when using the keyboard (tab and arrow keys).

  • Hi Darryl,

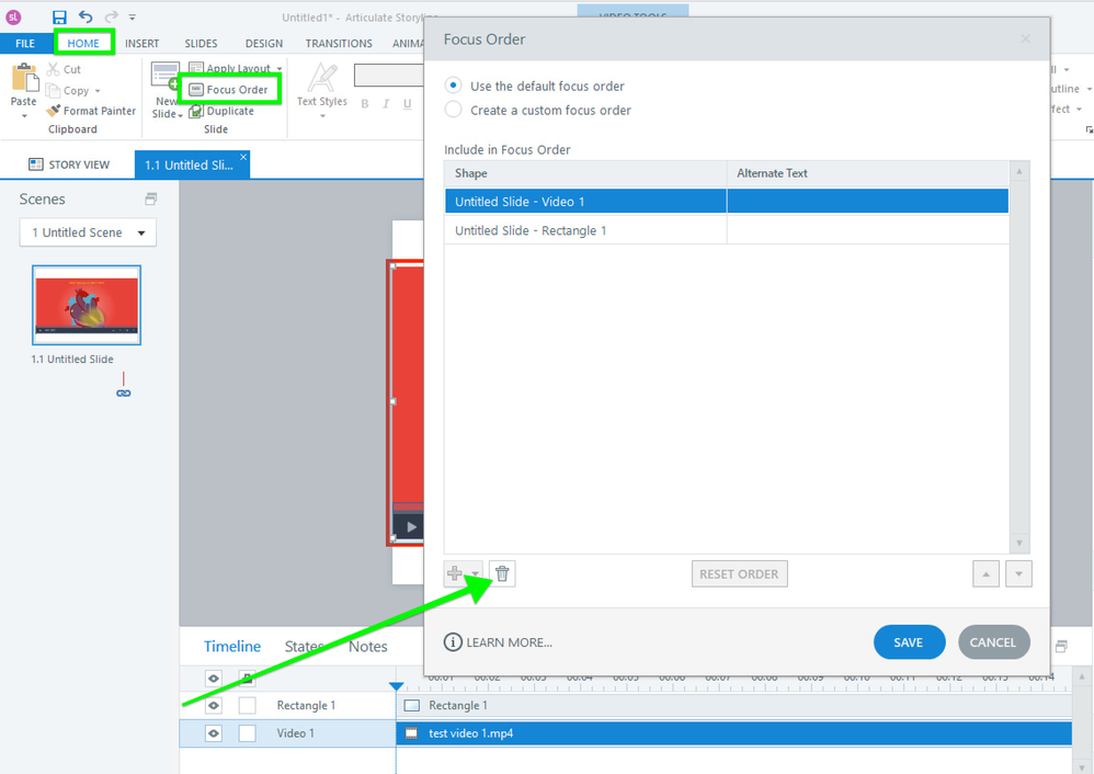
    You're right; the video controls are still accessible using the keyboard. Combined with Judy's suggestion, will removing the video object from the focus order be an acceptable workaround for you? That way, clicking the Tab key won't go through the video and its controls.

    • DarrylPalaub492's avatar
      DarrylPalaub492
      Community Member

      Hi Eric, thanks for this. Unfortunately, the video object is needed in the focus order.

    • DarrylPalaub492's avatar
      DarrylPalaub492
      Community Member

      Hi Luciana, thanks for sharing. I tried doing this but it doesn't work on my end, or maybe I'm doing it the wrong way? are you willing to share a story file that this workaround is working so I can replicate it in the right way? Thank you!

      • JoseTansengco's avatar
        JoseTansengco
        Staff

        Hi Darryl, 

        There isn't a way to disable the functionality of the video control's seek bar. We recommend hiding this entirely if you would like to prevent your learners from skipping through the video. 

        One alternative that you can explore is to use the player's Play/Pause button to control your video instead. 

        This article explains how you can customize the Player for your course. I've attached a sample demo so you can see how the Player's Play/Pause button can control the video.

        Let me know if you have any questions!

  • Hi Everyone! I did some JavaScript to make this work by simply adding an Execute JavaScript when the timeline starts Trigger.

    These are the JS codes:

    // One liner function:
    const addCSS = css => document.head.appendChild(document.createElement("style")).innerHTML=css;

    // Usage:
    addCSS(".video-seekbar {display: none;} .modern-video-controls .video-controlbar {height: 50px !important;}")



    Thank you so much, everyone!
    • SandeepNandipat's avatar
      SandeepNandipat
      Community Member

      Hi Darryl, Can you guide how to use these codes. Newbie here and wanted a similar solution

      • SandeepNandipat's avatar
        SandeepNandipat
        Community Member

        The video completely skips and goes to the next section when I'm going through the course.

  • Hi Darryl,

    I'm glad to hear that the issue is sorted out on your end; thanks for letting us know! I appreciate you sharing the JavaScript solution that worked for you. I'm sure other community members will find that helpful!

  • Hi Everyone, I just simply created an Execute JavaScript trigger when the timeline starts, copy and paste the code below to your trigger.

    These are the JS codes:

    // One liner function:
    const addCSS = css => document.head.appendChild(document.createElement("style")).innerHTML=css;

    // Usage:
    addCSS(".video-seekbar {display: none;} .modern-video-controls .video-controlbar {height: 50px !important;}")

    • BrendaLopez-f0f's avatar
      BrendaLopez-f0f
      Community Member

      @darryl, i know it's been a while but i wanted to say this solution worked for me. the alternative solution posted elsewhere of adding a transparent box didn't work for me because (1) the box doesn't stay put when you resize the screen, and (2) people using the keyboard can still activate it.

      My follow-up question for you is: what would be the javascript to enable the bar again once the video is complete?

      Thanks!

      brenda

      • DarrylPalaub492's avatar
        DarrylPalaub492
        Community Member

        Hi Brenda, you can reverse it using these codes:

        // One liner function:
        const addCSS = css => document.head.appendChild(document.createElement("style")).innerHTML=css;

        // Usage:
        addCSS(".video-seekbar {display: block;} .modern-video-controls .video-controlbar {height: 37px !important;}")

    • AndyHamilton-a9's avatar
      AndyHamilton-a9
      Community Member

      It's 2:37am on a Saturday night/Sunday morning. I have been working 12-18 hours a day for a couple weeks now, 7 days/week. I have spent hours upon hours today trying to figure out this problem. Your code did EXACTLY what I needed. THANK YOU. I just wanted to say, I love you. That is all. Have a great day!!!

  • The community has been asking for a native "disable seek function" in the integrated video controls for over a decade. How is this still not available? Does anyone from Articulate staff have an answer?

    • StevenBenassi's avatar
      StevenBenassi
      Staff

      Hi Marcus!

      Thanks for checking in on this!

      I don't have any updates to share at the moment as our development team has been prioritizing other features. Not to worry! I've included you in the feature report so you can be notified as soon as we have news to share!

      In the meantime, here's a deeper look at how we manage feature requests.

  • DanGraham1's avatar
    DanGraham1
    Community Member

    Nicely done Darryl! I've been looking for a good solution to this issue. Articulate Community strikes again!