Forum Discussion

DebraHolcomb-5d's avatar
DebraHolcomb-5d
Community Member
10 months ago

Final Assessment

Hi, 

I'm Debbie in Southern Maine. I wonder if anyone has done this before and can point me in the right direction. I have created a scrolling panel with 10 questions in true/false and multiple-choice format in a long-form layout within the scrolling panel. Each question has its own variable to either add 10 points for a correct answer or zero for an incorrect answer, and then the 10 numeric variables are added together with a clicking of a Submit button and stored in a numeric variable. Now, the hard part is that I need to pass "something" to the Results slide so this information can be passed to our Cornerstone v.1.2 SCORM LMS.

From research, I think, I understand that v1.2 SCORM cannot use numeric values. So, what do I do? I have tried using Survey slides, but they don't seem to do what I need either. I know there has to be a way to do this.  Any help is greatly appreciated.  I have included a small image of the questions in the scrolling panel.  Thanks   

1 Reply

  • A quiz score is based on the graded-question slides associated with the Results slide. A graded-question slide only allows one question per slide. 

    You put 10 questions on one regular slide. A Results slide can't work with that. However, there is a workaround: Use a disguised multiple-choice graded-question slide "under" your questions to get the data for the LMS. 

    Since you already have your 10-question slide set up, I think it'll be easiest for you to use a Freeform multiple-choice question for submitting data. 

    • Add 10 radio buttons, or any shapes with Normal and Selected states. Move those off the slide area, so the user won't see them. Also delete them from the Focus Order, so they won't be accessible via keyboard. 
    • Convert the slide to a Freeform Pick One. (If you need more info about Freeforms, see Storyline 360: Converting an Existing Slide to a Freeform Interaction | Articulate - Community ).
    • In Form View, add the 10 buttons as the responses, with one of the buttons being correct.
    • Switch Feedback to None.
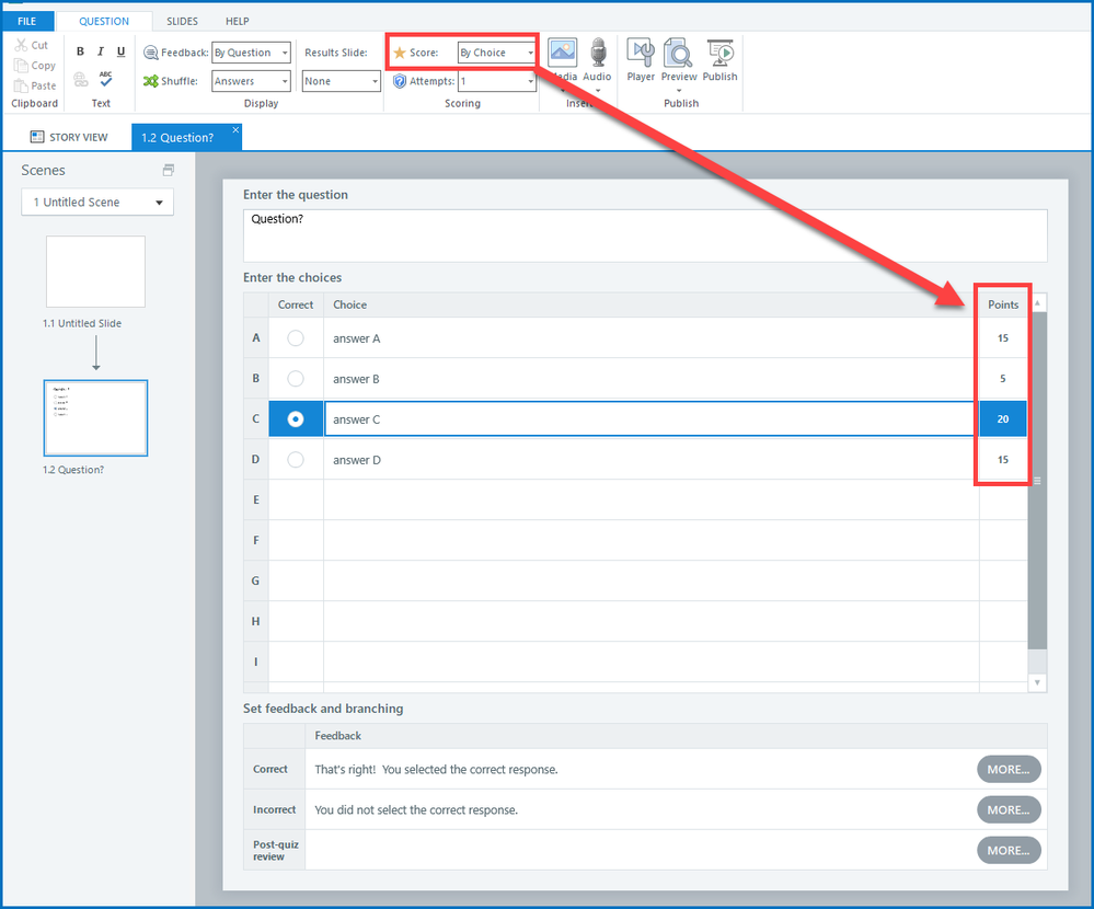
    • Also switch the Score to By Choice. This allows you to assign partial credit to each button.
    • Assign partial credit to the buttons so they correspond to the number of your questions the user answers correctly. In other words, 10 pts for the "correct" response button. Then other buttons with 9, 8, 7, 6, 5, 4, 3, 2, 1. Or, if you prefer, assign 100 pts, 90 pts, etc.  (Multiple-choice questions only allow 10 responses, so you can't have a button for 0.) 
    • Have your Submit button change the appropriate response button to Selected based on your scoring variable. For example, change [correct button] to Selected when the user clicks Submit if [variableName] = 100. Be sure all those triggers come before the trigger to Submit Pick One (which you can put on a custom button). 
    • To submit the data to the LMS, you will need a Results slide after that. It's up to you what info to show the user re: points and score.